-
DEMO Automation Project using:
JAVA - Selenium - TestNG - Maven - Extent Report -
This function calculates the late payment interest from a balance over a period that spans several years. The interest can be calculated not only for the past but also for the future. The percentage should vary depending on the year. -
Admin Dashboard for an online store Add/edit/remove Product, Category or Admin. Using PHP - JavaScript - ajax - HTML -CSS -Jquery - Bootstrap - phpMyAdmin - SQL -
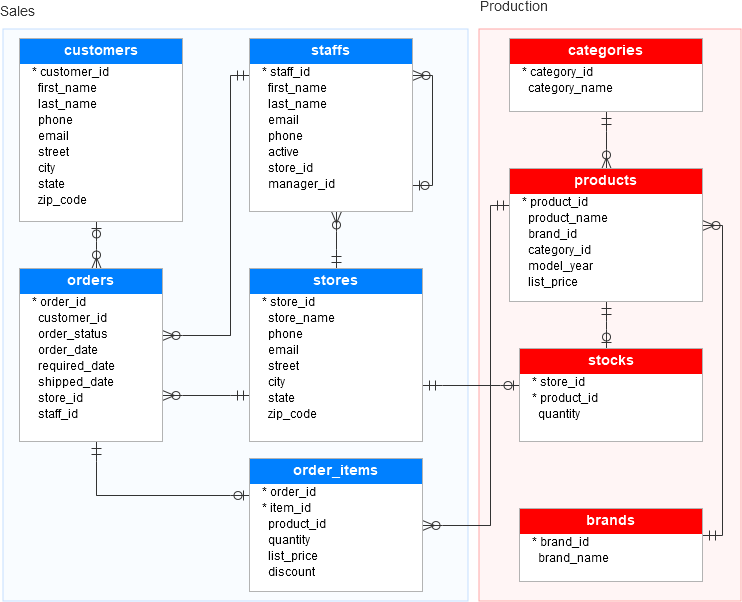
Demo DB design using SQL. DB will be created after running SQL query in MS SQL server MS -
GUI Project using: HTML - CSS -Bootstrap Javascript









